AP 서버 이중화
세션정보 이중화 기능을 사용해서 이중화 가능
*** 세션이란 일정 시간동안 같은 사용자(정확하게 브라우저를 말한다)로 부터 들어오는 일련의 요구를 하나의 상태로 보고 그 상태를 일정하게 유지시키는 기술
*** 쿠키와 세션의 차이점
쿠키 - 방문자의 정보를 방문자 컴퓨터의 메모리에 저장
세션 - 웹 서버가 세션 아이디 파일을 만들어 서비스가 돌아가고 있는 서버에 저장
오라클 웹로직 서버

세션 이중화가 안되어있다면 load balancer에서 쿠키가 있는지 확인해서 해당 서버로 보냄
→ 특정서버에만 트래픽 집중됨, 서버 하나가 고장나면 재로그인이 필요

세션 정보를 작성해서 클러스터 내 다른 서버에 복제
→ 장애가 나더라도 서버1에 있는 세션이 서버2에도 있어서 유지 가능
주의점
세션 정보를 복제하면 이를 위한 메모리나 네트워크 트래픽 증가
→ Tomcat 은 이를 해결할 방법으로 BackupManager을 활용한 primary-secondary 세션 복제 방식이 있다.
DB연결 이중화
연결 풀링
기본 방식은 호출 될 때 연결. 그래서 느림
→ DB 서버에 접속 시에 사용할 연결을 사전에 여러 개 생성해 두는 기능

연결 해제하지 않음 → 고속으로 처리 가능
장애가 발생한다면

설정 최댓값까지 연결수가 늘고 최댓값을 초과한 요구가 오면 일정 시간 대기하다가 애러 반환
DB서버 이중화
서버 이중화(액티브-스탠바이)

하트비트 등으로 주기적으로 체크하고 특이사항 발생할경우 전환
스플릿 브레인
하트비트를 통해 상태를 인식할 수 없게 되어 페일오버 실시 여부를 판단할 수가 없는 상태

이 때 투표 결과를 가지고 살아남은 노드를 선택한다.
→ 배타적 제어를 해서 데이터 이중 기록 등의 문제를 방지
서버 이중화(액티브-액티브)

대량의 데이터 검색, 작은 트랜잭션이 대량으로 발생하는 경우 → 쉐어드 낫씽형
| 쉐어드 낫씽형 | 쉐어드 에브리씽형 | |
| 장점 | 대량의 데이터 검색, 작은 트랜잭션이 대량으로 발생 | 가용성 면에서 좋음(장애가 발생해도 다른 노드로 쉽게 처리) |
| 단점 | 확장이 쉽지 않음(데이터 재배치 검토 및 설계) | 확장이 쉽지 않음(다른 노드에 있는 메모리 확인), 처리속도 저하(배타적 제어나 데이터 경합) |
쉐어드 에브리씽형
공유 디스크 필수, 지리적으로 블랙박스화돼 있는 클라우드에선 구성이 어려움 → 클라우드에서는 쉐어드 낫씽형을 많이 사용
RAC(oracle real application custers)

캐시 퓨전
메모리의 데이터를 네트워크 경유로 받아서 데이터 취득을 고속화 한다.
장점: 디스크 액세스보다 빠름
단점: 같은 블록이 여러번 네트워크를 통해 교환되는 경우 응답속도가 저하
쉐어드 낫씽형
장점: 개별 확장이 가능하다
단점: 장애 발생 시에 데이터 손실 위험이 있음 → 데이터 보호가 필요(노드간의 복제)
네트워크 장비 이중화
L2 스위치 이중화
데이터링크 계층에 위치하여 서로 다른 데이터링크간을 스위치해주는 장비

그림처럼 서버가 두개의 포트를 서로다른 스위치에 꽂아서 스위치 장애에 대비한다.
*** 캐스캐이드 - 스위치를 크로스 케이블 등으로 연결해서 다른 스위치 간 통신이 가능하게 한다.
하나의 스위치를 복수의 네트워크에 연결하는 경우가 있음
*** 트렁크 포트 - 하나의 포트에 다수의 VLAN 트래픽이 통과할 수 있는 방식

위처럼 스위치간의 통신을 하나의 포트에 다수의 VLAN을 소속시켜서 하는게 주류가 되고 있다.
하지만 트렁크 포트가 장애가 발생한다면??
** 링크집합 - 여러 포트를 합쳐서 하나의 포트로 사용
링크집합을 사용해서 양쪽 포트를 사용하다가 포트 장애시에 해제해서 처리를 계속한다. 그리고 양쪽 포트를 사용하기 때문에 대역이 증가한다는 장점이 있다.
L3 스위치 이중화
네트워크 계층에 위치하여 서로 다른 네트워크간을 연결해 주는 장비 - 웹 시스템에서 네트워크가 매우 중요
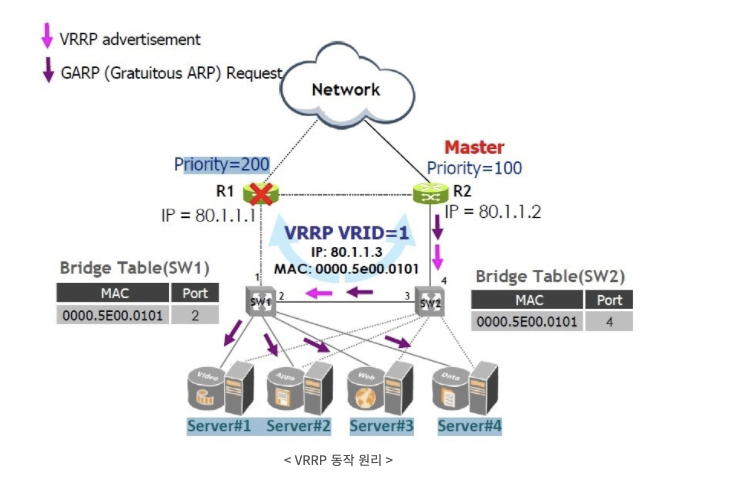
VRRP(virtual router redundancy)
L3 스위치의 액티브 - 스탠바이

L3 스위치나 라우트가 하나만 있을 경우 장애발생하면 단절됨

작동 원리
- priority를 보고 높은것이 master가 됨
- 정기적인 애드버타이즈먼트(advertisement)로 자신이 살아있음을 알림
- 보조 장비가 일정 시간동안 애드버타이즈먼트를 받지 못하면 마스터 라우터 역할을 인계
네트워크 토폴로지
네트워크 - 출발시점에서 목적지까지 경로가 하나가 되는것이 좋다.
*** 루프
- 복수의 경로가 존재하는 네트워크 구성
- 프레임이 네트워크 상에서 무한정으로 목적지에 도달하지 못하고 네트워크를 점유하는 상태
- 네트워크를 점유하는 프레임이 사라질때까지 네트워크는 통신이 불가능한 상태가 되는 현상

STP(spanning tree protocol)
특정한 포트를 논리적으로 Blocking상태로 만들어 루프가 없는 네트워크를 만드는 것

'책 > 그림으로 공부하는 IT인프라 구조' 카테고리의 다른 글
| 성능 향상을 위한 인프라 구조 (0) | 2021.10.17 |
|---|---|
| 무정지를 위한 인프라 구조(1) (0) | 2021.10.08 |
| 시스템을 연결하는 네트워크 구조 (0) | 2021.10.07 |
| 인프라를 지탱하는 기본 이론 - 직렬과 병렬, 동기와 비동기 (0) | 2021.10.05 |
| 3계층형 시스템 (0) | 2021.09.27 |